博客
关于我
Spark shuffle调优之 合并map端输出 基于HashShuffle
阅读量:638 次
发布时间:2019-03-14

本文共 2556 字,大约阅读时间需要 8 分钟。

SparkShuffle概念

– Shuffle Write:上一个stage的每个map task就必须保证将自己处理的当前分区的数据相同的key写入一个分区文件中,可能会写入多个不同的分区文件中。

– Shuffle Read:reduce task就会从上一个stage的所有task所在的机器上寻找属于己的那些分区文件,这样就可以保证每一个key所对应的value都会汇聚到同一个节点上去处理和聚合。
Spark中有两种Shuffle类型,HashShuffle和SortShuffle,Spark1.2之前是HashShuffle默认的分区器是HashPartitioner,Spark1.2引入SortShuffle默认的分区器是RangePartitioner。

HashShuffle 普通机制

在这里插入图片描述

执行流程

a) 每一个map task将不同结果写到不同的buffer中,每个buffer的大小为32K。buffer起到数据缓存的作用。

b) 每个buffer文件最后对应一个磁盘小文件。
c) reduce task来拉取对应的磁盘小文件。

总结

① map task的计算结果会根据分区器(默认是hashPartitioner)来决定写入到哪一个磁盘小文件中去。ReduceTask会去Map端拉取相应的磁盘小文件。

② 产生的磁盘小文件的个数:
M(map task的个数)*R(reduce task的个数)

导致问题

产生的磁盘小文件过多,会导致以下问题:

a) 在Shuffle Write过程中会产生很多写磁盘小文件的对象。
b) 在Shuffle Read过程中会产生很多读取磁盘小文件的对象。
c) 在JVM堆内存中对象过多会造成频繁的gc,gc还无法解决运行所需要的内存 的话,就会OOM。
d) 在数据传输过程中会有频繁的网络通信,频繁的网络通信出现通信故障的可能性大大增加,一旦网络通信出现了故障会导致shuffle file cannot find 由于这个错误导致的task失败,TaskScheduler不负责重试,由DAGScheduler负责重试Stage。

在这里插入图片描述

问题来了:默认的这种shuffle行为,对性能有什么样的恶劣影响呢?

实际生产环境的条件:

100个节点(每个节点一个executor):100个executor
每个executor:2个cpu core
总共1000个task:每个executor平均10个task

每个节点,10个task,每个节点会输出多少份map端文件?10 * 1000=1万个文件

总共有多少份map端输出文件?100 * 10000 = 100万。

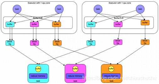
HashShuffle合并机制

new SparkConf().set("spark.shuffle.consolidateFiles", "true")

在这里插入图片描述

总结与注意事项

*产生磁盘小文件的个数:C(core的个数)R(reduce的个数)

开启了map端输出文件的合并机制之后:
第一个stage,同时就运行cpu core个task,比如cpu core是2个,并行运行2个task;每个task都创建下一个stage的task数量个文件;
第一个stage,并行运行的2个task执行完以后;就会执行另外两个task;另外2个task不会再重新创建输出文件;而是复用之前的task创建的map端输出文件,将数据写入上一批task的输出文件中。
第二个stage,task在拉取数据的时候,就不会去拉取上一个stage每一个task为自己创建的那份输出文件了;而是拉取少量的输出文件,每个输出文件中,可能包含了多个task给自己的map端输出。

提醒一下(map端输出文件合并):

只有并行执行的task会去创建新的输出文件;下一批并行执行的task,就会去复用之前已有的输出文件;但是有一个例外,比如2个task并行在执行,但是此时又启动要执行2个task;那么这个时候的话,就无法去复用刚才的2个task创建的输出文件了;而是还是只能去创建新的输出文件。

要实现输出文件的合并的效果,必须是一批task先执行,然后下一批task再执行,才能复用之前的输出文件;负责多批task同时起来执行,还是做不到复用的。

开启map端输出机器,变化

在这里插入图片描述

开启了map端输出文件合并机制之后,生产环境上的例子,会有什么样的变化?

实际生产环境的条件:

100个节点(每个节点一个executor):100个executor
每个executor:2个cpu core
总共1000个task:每个executor平均10个task

每个节点,2个cpu core,有多少份输出文件呢?2 * 1000 = 2000个

总共100个节点,总共创建多少份输出文件呢?100 * 2000 = 20万个文件

相比较开启合并机制之前的情况,100万个

map端输出文件,在生产环境中,立减5倍!

调节效果?

合并map端输出文件,对咱们的spark的性能有哪些方面的影响呢?

1、map task写入磁盘文件的IO,减少:100万文件 -> 20万文件

2、第二个stage,原本要拉取第一个stage的task数量份文件,1000个task,第二个stage的每个task,都要拉取1000份文件,走网络传输;合并以后,100个节点,每个节点2个cpu core,第二个stage的每个task,主要拉取100 * 2 = 200个文件即可;网络传输的性能消耗是不是也大大减少

分享一下,实际在生产环境中,使用了spark.shuffle.consolidateFiles机制以后,实际的性能调优的效果:对于上述的这种生产环境的配置,性能的提升,还是相当的客观的。spark作业,5个小时 -> 2~3个小时。

大家不要小看这个map端输出文件合并机制。实际上,在数据量比较大,你自己本身做了前面的性能调优,executor上去->cpu core上去->并行度(task数量)上去,shuffle没调优,shuffle就很糟糕了;大量的map端输出文件的产生。对性能有比较恶劣的影响。

转载地址:http://bhblz.baihongyu.com/

你可能感兴趣的文章
Nginx 学习总结(16)—— 动静分离、压缩、缓存、黑白名单、性能等内容温习
查看>>
Nginx 学习总结(17)—— 8 个免费开源 Nginx 管理系统,轻松管理 Nginx 站点配置
查看>>
Nginx 学习(一):Nginx 下载和启动
查看>>
nginx 常用指令配置总结
查看>>
Nginx 常用配置清单
查看>>
nginx 常用配置记录
查看>>
nginx 开启ssl模块 [emerg] the “ssl“ parameter requires ngx_http_ssl_module in /usr/local/nginx
查看>>
Nginx 我们必须知道的那些事
查看>>
Nginx 源码完全注释(11)ngx_spinlock
查看>>
Nginx 的 proxy_pass 使用简介
查看>>
Nginx 的优化思路,并解析网站防盗链
查看>>
Nginx 的配置文件中的 keepalive 介绍
查看>>
Nginx 结合 consul 实现动态负载均衡
查看>>
Nginx 负载均衡与权重配置解析
查看>>
Nginx 负载均衡详解
查看>>
nginx 配置 单页面应用的解决方案
查看>>
nginx 配置https(一)—— 自签名证书
查看>>
nginx 配置~~~本身就是一个静态资源的服务器
查看>>
Nginx 配置服务器文件上传与下载
查看>>
Nginx 配置清单(一篇够用)
查看>>